Titan Stealer: A New Golang-Based Information Stealer Malware Emerges
A new Golang-based information stealer malware dubbed Titan Stealer is being advertised by threat actors through their Telegram channel.
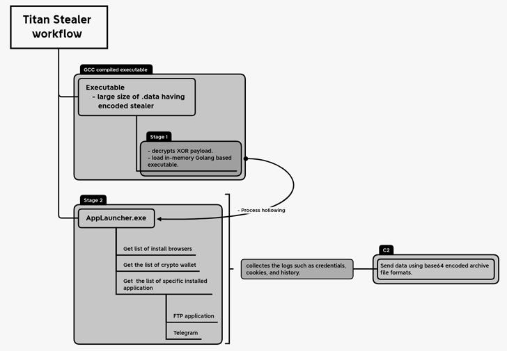
“The stealer is capable of stealing a variety of information from infected Windows machines, including credential data from browsers and crypto wallets, FTP client details, screenshots, system information, and grabbed files,” Uptycs security researchers Karthickkumar Kathiresan and Shilpesh Trivedi said in a recent report.
Details of the malware were first documented by cybersecurity researcher Will Thomas (@BushidoToken) in November 2022 by querying the IoT search engine Shodan.
Titan is offered as a builder, enabling customers to customize the malware binary to include specific functionalities and the kind of information to be exfiltrated from a victim’s machine.
The malware, upon execution, employs a technique known as process hollowing to inject the malicious payload into the memory of a legitimate process known as AppLaunch.exe, which is the Microsoft .NET ClickOnce Launch Utility.
Some of the major web browsers targeted by Titan Stealer include Google Chrome, Mozilla Firefox, Microsoft Edge, Yandex, Opera, Brave, Vivaldi, 7 Star Browser, Iridium Browser, and others. The crypto wallets singled out are Armory, Armory, Bytecoin, Coinomi, Edge Wallet, Ethereum, Exodus, Guarda, Jaxx Liberty, and Zcash.
It’s also capable of gathering the list of installed applications on the compromised host and capturing data associated with the Telegram desktop app.
The amassed information is subsequently transmitted to a remote server under the attacker’s control as a Base64-encoded archive file. Furthermore, the malware comes with a web panel that enables adversaries to access the stolen data.
The exact modus operandi used to distribute the malware is unclear as yet, but traditionally threat actors have leveraged a number of methods, such as phishing, malicious ads, and cracked software.
“One of the primary reasons [threat actors] may be using Golang for their information stealer malware is because it allows them to easily create cross-platform malware that can run on multiple operating systems, such as Windows, Linux, and macOS,” Cyble said in its own analysis of Titan Stealer.
“Additionally, the Go compiled binary files are small in size, making them more difficult to detect by security software.”
The development arrives a little over two months after SEKOIA detailed another Go-based malware referred to as Aurora Stealer that’s being put to use by several criminal actors in their campaigns.
The malware is typically propagated via lookalike websites of popular software, with the same domains actively updated to host trojanized versions of different applications.
It has also been observed taking advantage of a method known as padding to artificially inflate the size of the executables to as much as 260MB by adding random data so as to evade detection by antivirus software.
The findings come close on the heels of a malware campaign that has been observed delivering Raccoon and Vidar using hundreds of fake websites masquerading as legitimate software and games.
Team Cymru, in an analysis published earlier this month, noted that “Vidar operators have split their infrastructure into two parts; one dedicated to their regular customers and the other for the management team, and also potentially premium / important users.”
The post “Titan Stealer: A New Golang-Based Information Stealer Malware Emerges” appeared first on The Hacker News
Source:The Hacker News – [email protected] (The Hacker News)

